指引详细内容
1、登录

2、会员中心->银行开户

3、点击银行开户

4、进入开户成功率评测->选择待评测的公司

5、进行开户成功率评测

6、提交后,开户成功率评测成功后,计算出开户成功率

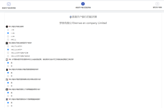
7、前往银行匹配评测,进行银行开户匹配的评测



8、评测提交后,根据评测结果计算出申请不同银行的成功率

9、根据成功率选择银行后,进入下一步的开户资料填写






10、填写完成,回到银行开户列表页面,可查看到提交的信息

11、操作-》点击编辑图标,可进入评测流程相关资料重新编辑修改
后台管理
1、香港注册处-》银行开户评测调查管理

2、可对银行开户评测进行查询、编辑、删除操作

3、香港注册处-》银行开户评测开户管理

4、可对银行开户评测开户资料进行查询、编辑、删除、审核等操作

5、银行联系管理

6、可对银行联系资料进行查询、添加、编辑、删除等操作

7、银行开户资料经检测无误后,发送邮件到银行相关联系客服经理进行开户申请

